Предупреждение
Описание данной настройки предназначено для использования на серверах версии UltraStation.
Подсказка
Для создания и настройки RAID-массива на серверах версии UltraStation используется утилита MegaRAID Storage Manager, которая встроена в TRASSIR OS.
В случае необходимости, вы можете скачать утилиту с сайта www.broadcom.com и запустить ее на любом ПК.
Для запуска утилиты выполните:
- В Windows: запустите приложение MegaRAID Storage Manager, установленное ранее.
-
В TRASSIR OS: нажмите кнопку LSI MegaRAID Manager на вкладке Настройки сервера -> Архив.

-
Введите IP адрес сервера в поле IP Address и нажмите кнопку Discover Host.
Найденный сервер отобразится в списке Remote servers.

-
Для подключения выберите сервер из списка и нажмите кнопку Login. В открывшемся окне:
- в поле User Name введите vms;
- в поле Password введите пароль пользователя Administrator (по умолчанию: 12345);
- в поле Login Method выберите режим подключения Full Access.

-
После подключения нажмите на ссылку Create virtual drive на вкладке Dashboard.

-
Выберите Simple и для продолжения нажмите кнопку Next.

-
Далее в поле RAID level выберите уровень RAID-массива (по умолчанию: RAID 5).
В поле Virtual drivers выберите количество виртуальных дисков.
Для продолжения нажмите кнопку Next.

-
Для завершения нажмите кнопку Finish.

-
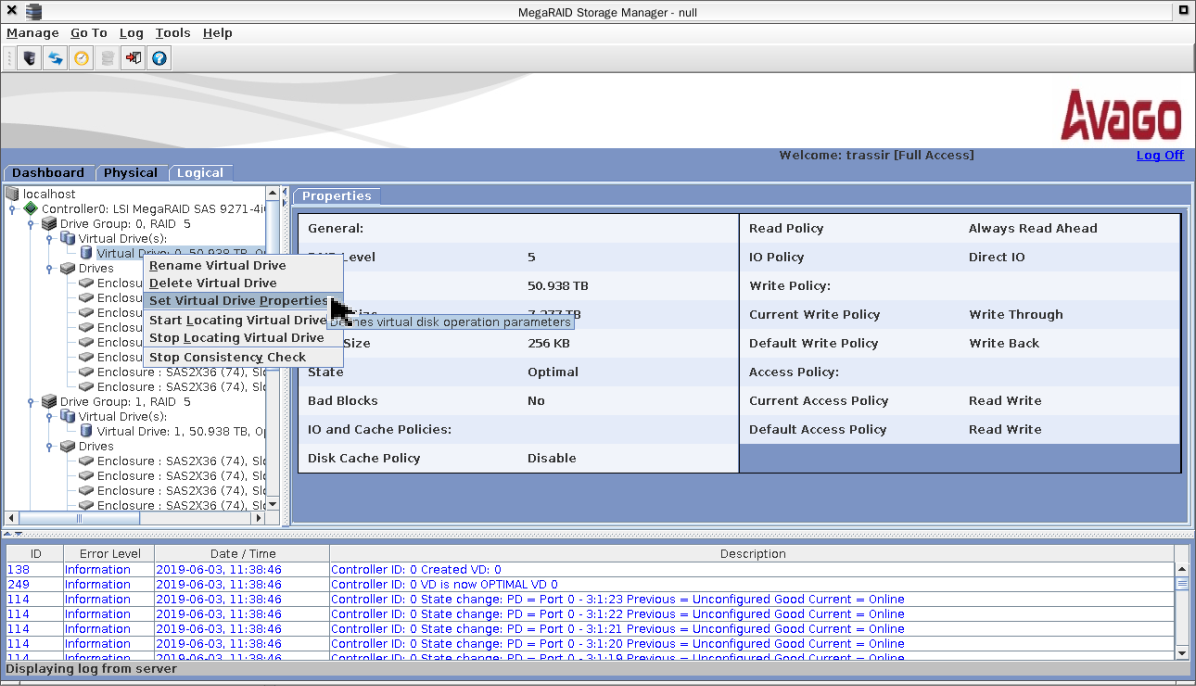
Откройте вкладу Logical и, нажав правую кнопку мыши на виртуальном диске, выберите пункт Set Virtual Drive Properties

-
В открывшемся окне в поле Write Policy выберите значение Always Write Back. Остальные настройки оставьте без изменений.
Для сохранения настроек нажмите кнопку OK.

Далее, в появившихся предупреждениях, нажмите кнопку Yes, затем установите флаг Confirm и снова нажмите кнопку Yes.


Повторите данную процедуру для всех виртуальных дисков массива.
-
Закройте окно утилиты, чтобы завершить процесс создания RAID-массива. При этом в настройках на вкладке Настройки сервера -> Архив должны появится столько дисков, сколько виртуальных дисков было создано в RAID-массиве.

После форматирования, диски станут доступны для использования.


